Die neuen Funktionen von Lobster_pim
Das Product Information Management System von Lobster geht in die nächste Runde. Lobster_pim 5.2 bietet seinen Usern neue Funktionen und Features. Die wichtigsten Neuerungen im Überblick.
Erstellt von Viviane Bader am 05.07.2018 in MAM / DAM / PIM

Webclient 2.0 – entspanntes Arbeiten im Web
Der Funktionsumfang des HTML-5 Client wurde in der neusten Version von Lobster_pim erweitert. Neu können PIM-Elemente sowie Suchen mithilfe des Modules «Sammlung» abgelegt und für die spätere Bearbeitung «geparkt» werden. Mit dem neuen komfortablen Editor von Lobster_pim 5.2 können gleichartige Artikel bezüglich der Sachmerkmale einfach miteinander verglichen werden.

Verbesserers Dashboard: Die Kacheln lassen sich neu in der Grösse verändern
Attributgruppe – für eine effektive Datenmodellierung
Damit Artikel-Sachmerkmale sinnvoll eingeteilt werden können, sind Attributgruppen unumgänglich. Häufig werden diese auch mehrfach verwendet, damit die zentralen Merkmale kompakt gesammelt und angezeigt werden. Lobster_pim 5.2 ermöglicht das Erstellen von Vorlagen für Attributgruppen. Dadurch können Merkmale zentral an einer Stelle gepflegt werden. Dank der neuen Vererbungsfunktion werden alle abgeleiteten Attributgruppen bei einer Anpassung des «Masters» automatisch geändert.

Verkettete Aufzählung: Anzeige von Attributen in Abhängigkeit von anderen Attributwerten (siehe «Weitere Verbesserungen»
Externe Sachmerkmale – für eine effiziente Datenübernahme
Im Rahmen der Datenübernahme wurde bei der neusten Version des Product Information Management Systems das Importverfahren erweitert. Dadurch können neu einfache Angaben der Sachmerkmale in Form von Typ, Name und Attributgruppenzugehörigkeit übernommen werden.
MAM-Schnittstelle – Update für Cumulus
Das DAM/MAM-System von Canto bietet seinen Usern mittels der neuen Canto Integration Plattform eine Schnittstellen-Technologie auf Basis des Webservices REST an. Die neuste Version von Lobster_pim nutzt dabei diese Schnittstelle, wodurch alle Funktionen seitens des PIMs unterstützt werden. Die MAM-Synchronisation für den Datenimport ermöglicht den automatisierten Import von Bildern sowie den dazugehörigen Metainformationen aus dem MAM in die PIM-Datenbank.
Weitere Verbesserungen
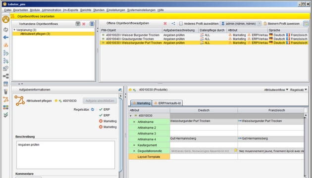
Das Modul Objektworkflow wurde weiter verbessert und somit die Abarbeitung von Arbeitsabläufen nicht nur im Web-Client vereinfacht. Neu gibt es auch die Möglichkeit von verketteten Aufzählungen (siehe Abbildung weiter oben). Hier werden zwischen zwei oder drei Aufzählungsattributen Abhängigkeiten definiert, was den Anwender bei der Eingabe unterstützt.

Objektworkflows: einfaches Abarbeiten, dank Anzeige mittels Regelsätzen
Bild: Francis MacDonald bei Unsplash, Screenshots: A&F






























































